InfoCenter Rechnungen: Unterschied zwischen Betrag (Netto) und Umsatz (Netto)
Fragestellung
Worin besteht der Unterschied zwischen den Feldern Betrag (Netto) und Umsatz (Netto)
Lösung
Die Felder Betrag (Netto) (=> Betrag der tatsächlich verrechnet wird) und Umsatz (Netto) weichen bei Einzelrechnungen nicht von einander ab. Unterschiedliche Beträge gibt es hier nur bei Abschlags- oder Schlussrechnungen. Grund dafür ist, das bei Abschlags- oder Schlussrechnungen auch offene Beträge (je nach Firmengrundeinstellung) aus den vorangegangenen Abschlagsrechnungen erneut verrechnet werden. Diese offenen Beträge zählen nicht zum Umsatz, weil sie bereits in der vorangegangenen Rechnung den Umsatz erhöht haben.
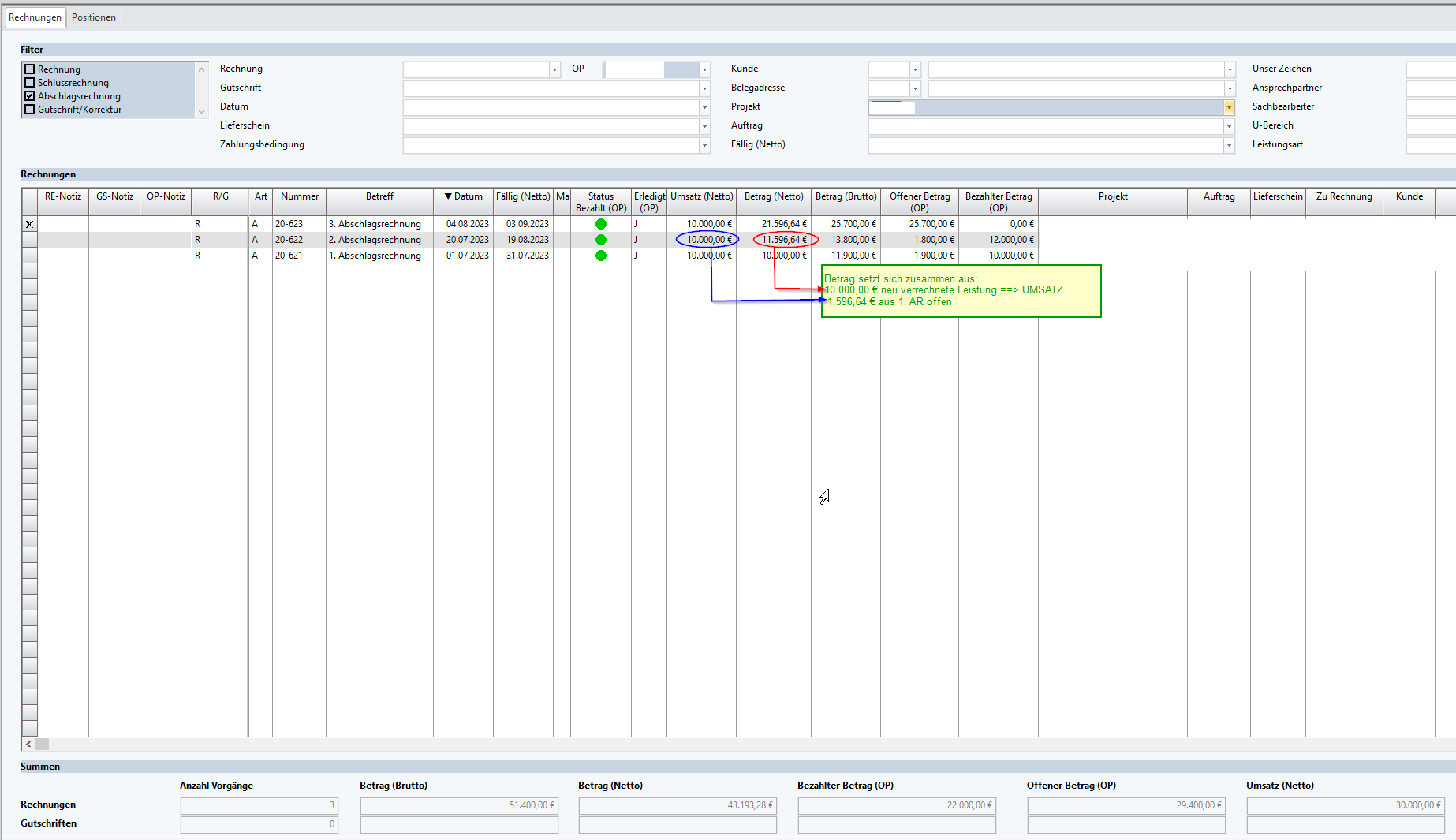
In dem Screenshot ist ersichtlich, das als Umsatz immer nur der neue Leistungszuwachs gerechnet wird, hingegen ist im Betrag (netto) alles was verrechnet wird enthalten.

Beispiele für die unterschiedlichen Einstellung in den Firmengrundeinstellungen Angerechnet bei folgender Rechnung
Einzel-Re | AR 1 | AR 2 | InfoCenter: Rechnungen | Bezahlen AR 2 | InfoCenter: Rechnungen | AR 3 | InfoCenter: Rechnungen | |
|---|---|---|---|---|---|---|---|---|
Beispiel 1 | ||||||||
Betrag (Netto) | 1000 | 1000 | 2000 | 4000 | 2000 | 4000 | 3000 | 5000 (Summe Betrag-bezahlt) |
Umsatz (Netto) | 1000 | 1000 | 1000 | 3000 | 3000 | 1000 | 4000 (Zuwachs) | |
Beispiel 2 | ||||||||
Betrag (Netto) | 1000 | 1000 | 2000 | 4000 | 2000 | 4000 | 3000 | 7000 (Summe Betrag) |
Umsatz (Netto) | 1000 | 1000 | 2000 | 4000 | 4000 | 3000 | 7000 (Summe Betrag) | |
Beispiel 3 | ||||||||
Betrag (Netto) | 1000 | 1000 | 2000 | 3000 | 1000 | 3000 | 3000 | 4000 (Zuwachs) |
Umsatz (Netto) | 1000 | 1000 | 1000 | 3000 | 3000 | 1000 | 4000 (Zuwachs) | |